Sierra M122A SAS 3.0 协议验证系统

获取报价

灵活、经济高效的 6G 协议测试系统

T.A.P.3 更高的精度

专家分析软件

创新、灵活、紧凑的系统设计

精准触发

通过软件实现自动化智能

灵活、经济高效的 6G 协议测试系统

M124A 在低成本、122 端口、2Gb/s 配置中,提供了与获得高度评价的Sierra M6A 验证系统相同的高保真探头设计。 M122A 可以同时记录两个独立的 SAS 或 SATA 链路。 该平台可以升级以支持 12Gb/s SAS 以及流量发包 (Trainer) 或错误注入 (InFusion) 功能。

T.A.P.3 更高的精度

该 Sierra M122A 采用 T.A.P.3(透明采集探测)的定制探头技术,该技术已在 Teledyne LeCroy 的 PCI Express、Fibre Channel 和 USB 分析仪平台中得到验证。 Sierra M6A 分析仪用于记录 122 Gb/s SATA协议数据 ,对被测信号的影响更小, 提供了更准确的 SATA 上电复位行为和速度协商时序图。

专家分析软件

从链路层到应用层, Sierra 分析套件提供范围广泛的流量视图和工具,使工程师能够轻松地定位感兴趣的区域。 在 Frame 级别工作时,Text View 显示 Frames 和 Primitives 的交互。 为了按时间顺序查看命令和 Frames,Spreadsheet View 中可以以过滤掉不需要的 Primitives 和 Frames 来简化显示。 Sierra 系列分析仪还具有应用层的分层视图,按逻辑序列排列与命令相关的 Frames 和 Primitives。 传统的分层视图将命令、数据和状态分组。 层级结构可以向下展开,以查看 Frames 和链路层数据。 所有分析视图都可以同时打开,并在一个应用程序中同步连动显示。

创新、灵活、紧凑的系统设计

Sierra 分析仪的状态指示栏包括有关协商链接速度、协议错误检测、链接、带外信号 (OOB) 和当前总线上的数据帧的信息。 LCD 屏幕报告哪个用户当前连接到 Sierra 分析仪,以及系统IP地址和状态。并且可以从前面板界面设置IP 地址。 Sierra 可通过 USB 3.0 和千兆以太网连接到电脑主机。 扩展端口允许将来进行增强功能,例如为驱动器提供直流电源。 Sierra 分析仪很容易放置在工作台上或集成到 19" 机架中。

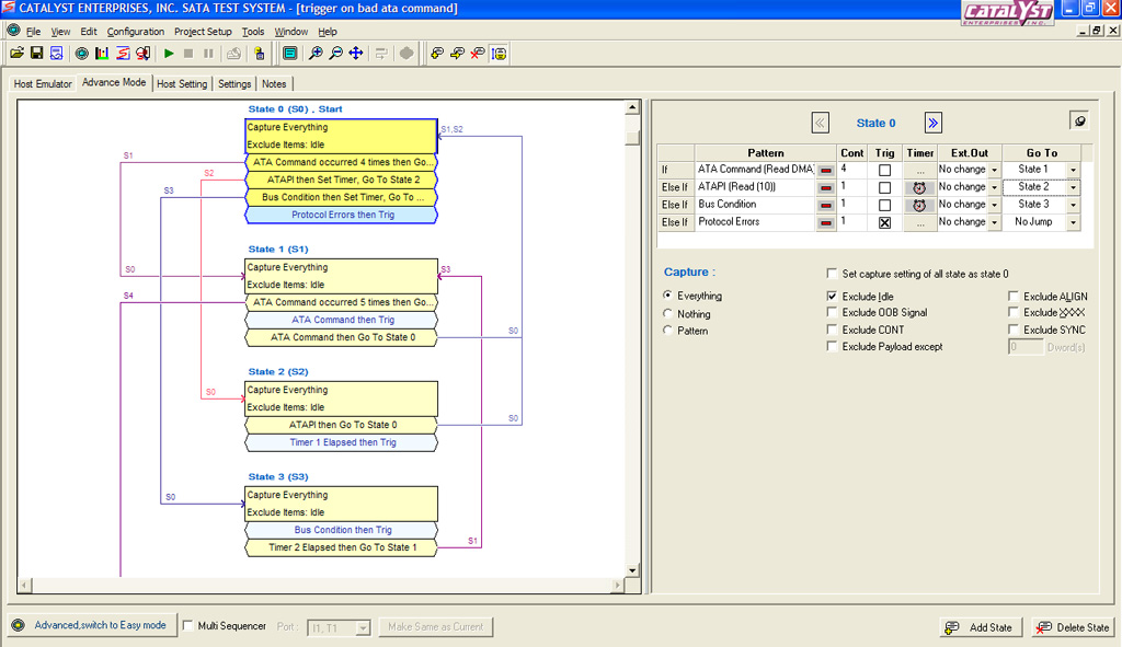
精准触发

从寻找特定的帧,到更复杂的事件序列,例如事件之间的时间和状态, Sierra的逻辑触发算法​​使工程师能够使用 4 个独立的定时器和计数器,快速定义多个逻辑状态变化。 Sierra强大的触发功能包括多达 24 级的状态定序器、可以对每个状态进行预过滤设置,以及为每个逻辑链路设定单独的触发条件。 基于对协议规范的解析,触发特定的包头字段或命令变得很容易。避免浪费时间搜索可用的触发事件,节省更多的时间用于工程设计。

高级触发_lg

通过软件实现自动化智能

Sierra透明的后处理、搜索和隐藏不需要的流量,分析捕获的数据从未如此简单。 协议规范的解码,包括完整的 SAS 和 SATA 命令集。 为每条轨迹生成标准封包,让工程师一眼就能轻松确定捕获的内容。 性能报告可以显示命令执行、错误和其他数据流量问题。 客户可从多种类型的报告格式中,选择便捷、适用的报告格式。

绩效统计_lg

资源中心

姓名

12Gb/s SAS 探测方法实用指南

随着串行连接 SCSI 3.0 在主流存储应用中获得采用,服务器和系统 OEM 可以从 SAS 12 Gb/s 技术的早期采用者的经验中受益。

应用笔记

故障排除 Sierra SAS 12Gbps 校准和链接问题

Teledyne LeCroy 的校准和连接问题故障排除指南 Sierra SAS 12Gbps 协议分析器平台。

应用笔记

Sierra 系统上的设备仿真

SAS 协议的目标仿真允许扫描 DUT 并保存和修改设备的模式页面,从而允许 Sierra 系统启动流量并模拟开发和测试目标。 SAS Protocol Suite 软件可轻松识别被测设备 (DUT) 并在测试期间监控性能。

应用笔记

SAS/SATA 协议测试系统产品规格书

Sierra M124A; Sierra M122; Sierra M6-2; Sierra M6-1

产品规格书
了解 12Gbps 链路训练
Packet View 教程
Spreadsheet & Column View 教程
Text View 教程
基本触发和过滤
高级触发
SAS 12Gb/s 错误注入测试简介
SAS CRC 错误注入测试用例
SAS Credit Blocked Time out 测试用例
SAS 检查条件错误:“Duplicate Tag”测试用例
姓名

Sierra SAS/SATA 协议分析器 STX API 参考手册

使用指导手册

ST 自动化测试套件用户手册

使用指导手册

Sierra M122A 用户手册

使用指导手册

SAS/SATA 分析仪软件验证脚本引擎参考手册

使用指导手册

用户定义解码 (UDD) 高级脚本语言 (ASL) 参考手册

对于软件版本 3.85

使用指导手册

需要帮助或信息?

我们随时为您提供帮助并回答您可能遇到的任何问题。我们期待您的回音